翻譯|其它|編輯:吳園園|2019-11-04 15:32:12.667|閱讀 2882 次
概述:這是能在Mac上使用的UML建模軟件--Visual Paradigm!
# 界面/圖表報表/文檔/IDE等千款熱門軟控件火熱銷售中 >>
相關鏈接:
Visual Paradigm是包含設計共享、線框圖和數據庫設計新特性的企業項目設計工具。現在你只需要這樣單獨的一款模型軟件 Visual Paradigm就可以完成用UML設計軟件,用BPMN去執行業務流程分析,用ERD企業設計數據庫的任務。
Visual Paradigm現已更新至最新版本16.0,新版本引入了大型Scrum畫布和幾十種新的圖案,同時還增強了在線圖表功能和支持從Customer Journey Map打開完整圖表編輯器的功能。新版本,新功能,趕快下載體驗吧!
總覽
近年來,Mac上的UML建模變得越來越流行。不幸的是,市場上缺少Mac UML工具。盡管許多Web UML工具聲稱自己已經可以在Mac上使用,但它們缺乏能夠滿足實際UML建模需求的專業建模功能,例如模型轉換,可追溯性,管理和可重用性。Visual Paradigm并沒有提供簡單的UML繪圖工具,而是提供了真正的UML建模軟件,并且最重要的是,它已經可以在Mac上使用。
您的挑戰
首先,基于Web的UML工具似乎運行良好。不幸的是,它們并不能真正為企業規模的項目建模。我們的客戶曾嘗試過其他所謂的Mac UML軟件,以下是一些常見問題:
一個圖上繪制的模型元素(例如,類)不能在同一圖或另一圖中作為輔助視圖重用。更不用說項目之間的可重用性,這使保持項目數據的一致性非常困難,即使不是不可能。
圖都是分開的,沒有可追溯性。沒有有效的方法來建模圖表之間的原樣和將來關系,以及從數據庫設計的概念設計到邏輯和物理設計的演變。
它們中的大多數僅不過是UML工具,并且沒有強大的建模工具支持來釋放UML的全部功能。不支持諸如團隊協作,敏捷產品積壓管理,UX建模,代碼工程,項目管理,企業體系結構之類的基本軟件開發活動。
也許,像Visio這樣的圖表工具適用于簡單的UML建模,在建模復雜的圖表時,它們缺乏強大的編輯支持。以愉悅的方式來布局圖需要花費大量時間。最后,您將僅獲得一組簡單,獨立的圖,這些圖在建模企業規模項目時不費吹灰之力。工作的可伸縮性也是一個問題。
我們的解決方案
Mac OS X上強大的視覺建模工具
盡管許多Mac UML圖表工具在UML表示法中提供的支持非常有限(甚至是過時的),但Visual Paradigm支持最新的UML 2.x標準。您可以在Mac上繪制最新的UML圖!
一套豐富的屢獲殊榮的編輯功能,使可視化建模快速和愉快 - 內聯編輯,資源目錄快速創造形體,磁體和掃地的同時移動的形狀組,快速布局,漢帝選擇,等等。我們只是知道Mac用戶需要什么!
Visual Paradigm不僅提供UML設計工具,還允許您訪問Mac上的各種圖表工具,例如ERD,DFD,業務流程圖(BPMN),ArchiMate,SysML,SoaML,CMMN,思維導圖,魚骨,雷達圖表,PERT購物車,文字分析等等!
無縫的UML和Scrum集成
使用UML用例圖為高級系統需求建模。通過將用例作為用戶活動發送到內置故事地圖來進行積壓管理和相關計劃,從而充分利用無縫Scrum集成。
您不僅可以將用例發送給故事地圖,還可以發送任何其他可視模型(例如UML動作)!
將故事中的用戶活動細分為用戶任務,史詩和隨后的用戶故事!
使用我們內置的任務管理平臺以任務的形式管理用戶故事。同樣,所有Mac都準備就緒!
代碼生成和反轉
從UML類和狀態機圖生成代碼。支持流行的編程語言。
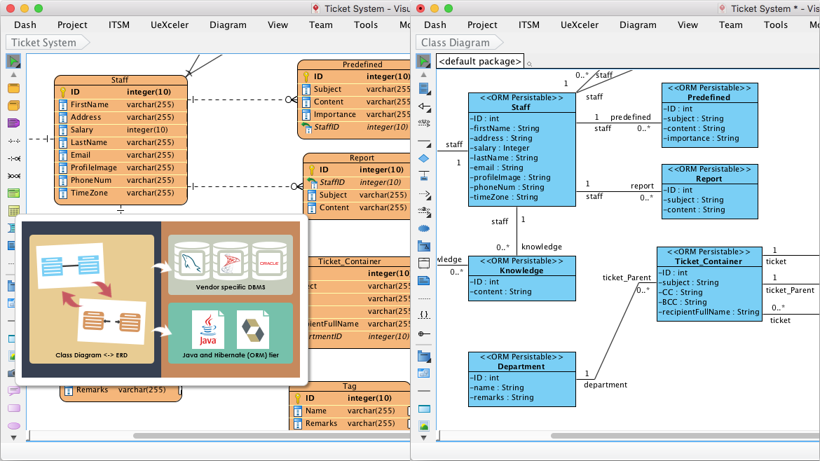
UML類和ERD之間的相互同步。
從ERD和映射層生成數據庫,以便使用Hibernate框架進行編程。
模型可追溯性
通過各種方式來支持模型可交易性,例如模型和圖引用,帶有子圖的模型細化,共享視圖,用于在項目之間重用模型元素的項目引用等。
從用例場景生成序列圖或活動圖
將內置的Mac線框工具與用于UX設計的UML用例場景集成在一起。
維護圖表中的可追溯性 - AS-是待模式,演變從概念到邏輯到物理數據庫設計。
團隊合作
讓整個軟件團隊工作的同時,并與我們強大的基于云的存儲庫協同。
一個真正的團隊支持版本控制和解決沖突的協作解決方案。
團隊,敏捷,并不僅僅意味著你的開發團隊。我們通過提供在線圖出版和注釋工具關心你的客戶。通過PostMania通過云與在線利益相關者進行溝通。
按需報表設計器
通過將模型元素或圖表拖動到文檔上來構建報告。將文檔輸出為PDF,HTML或MS Word等格式。
將模型詳細信息集成到現有文檔中。
支持最新UML 2.x圖表和符號的專業Mac UML工具。

將UML繪圖連接到BPMN,ERD,DFD,ArchiMate,MindMap等

從UML用例中識別需求。將它們保留為用戶故事圖中的用戶活動,并將其細分為用戶任務,史詩和用戶故事。

將用例的步驟描述為事件流。

從用例到事件流,即時生成UML序列圖。

Mac UML工具還具有UX設計工具,如線框工具和情節提要工具。您可以將線框集成到用例事件流中。

類圖工具可將您的類模型與數據庫設計(ERD)同步。它還會生成應用程序開發所需的Hibernate ORM映射層。

=====================================================
更多Visual Paradigm相關資源,請點擊此處進行查看~
想要購買Visual Paradigm正版授權的朋友可以

本站文章除注明轉載外,均為本站原創或翻譯。歡迎任何形式的轉載,但請務必注明出處、不得修改原文相關鏈接,如果存在內容上的異議請郵件反饋至chenjj@ke049m.cn
文章轉載自: